CARACTERÍSTICAS
- Gestión de explotaciones, siglas y titulares/socios.
- Estudios de parentesco, consanguinidad de los animales, sementales y explotaciones.
- Almacenamiento de documentos ligados a la explotación y/o al animal.
- Gestión de los registros del libro con histórico de registros.
- Gestión de Partos con asignación de pesos al nacimiento y al destete, fechas y condiciones del parto y del destete.
- Recepción de Avisos por explotación con fecha de control.
- Recepción de microsatélites y comprobación de paternidades, búsqueda de compatibilidad de padres.
- Gestión de visitas y rutas.
- Registro de calificaciones lineal y morfológica
- Gestión de Sementales y pruebas de valoración en testaje
- Emisión de cartas genealógicas con formato personalizable
- Registro de traspasos. Se registrará toda la trazabilidad del animal
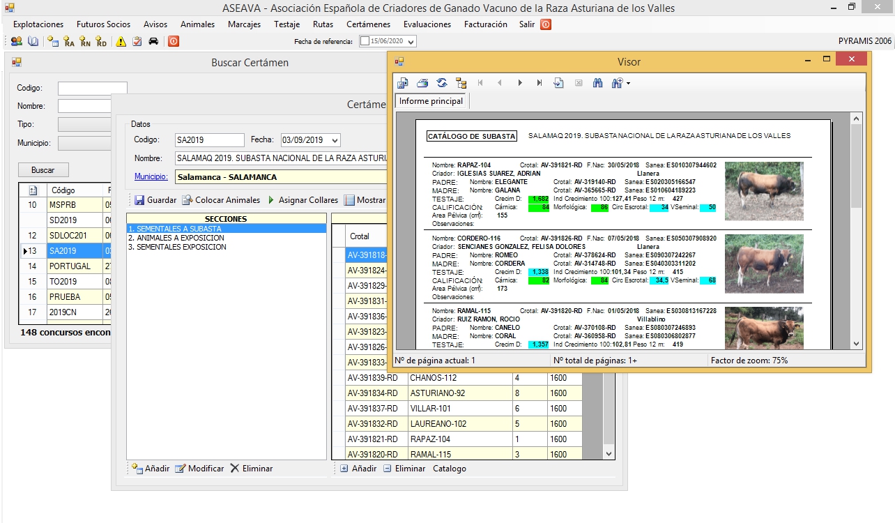
- Creación de certámenes (subastas y concursos), informes y resultados
- Generación de facturas y remesas a asociados
- Generación de múltiples informes predefinidos (hojas de control de rendimiento, censos, reproductoras por provincias,...)
- Recogida automática de los datos del Ministerio a través de servicio Web
- Página web para consulta de los animales de los asociados






CLIENTES














